Reimagine coding

Less mental load
Reduce the working memory needed to grasp a codebase.

Transparent workings
Make the workings of the code overt and easy to navigate.

Intuitive workflow
Make coding feel organised—like maintaining a well-designed physical object.
Unlock cleaner code
Transform how you navigate, understand, and modify complex software systems

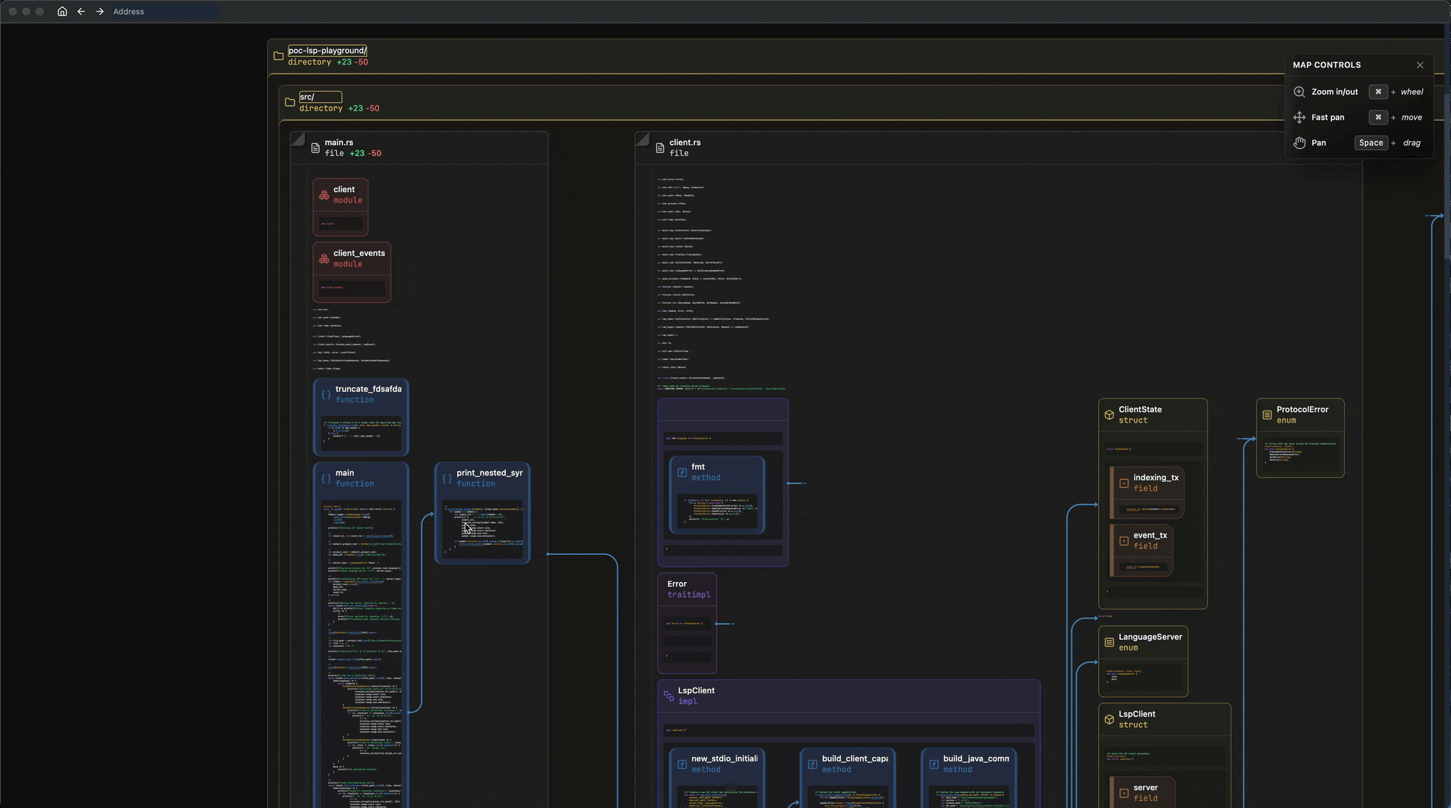
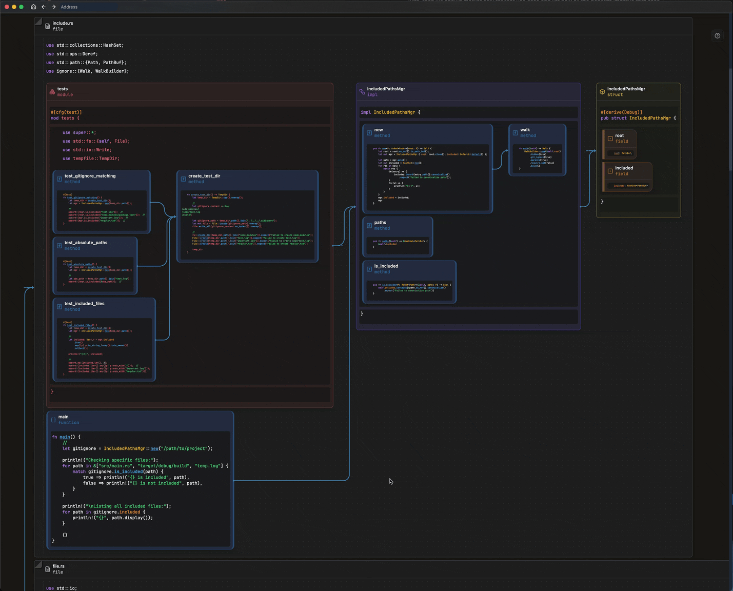
Follow the flow
See execution paths laid out in front of you

Remember spatially
Use spatial cues to recall structure faster

Zoom with intent
Start abstract; drill into code only when needed

Assess impact in seconds
Visualize blast radius before you refactor

Interact at block level
Blocks delineate code structures for quick view and edit actions

Expose module dependencies
A live graph of your package structure, navigable and editable

Edit code in-place
Understand the workings; update the workings as soon as understanding hits
Supported Languages
Build with your favorite technologies
Available Now
Coming Soon
Coming Soon
Coming Soon
Written in Rust
for stability and performance
